Methylmalonyl-CoA
![]() | |
| Names | |
|---|---|
| Systematic IUPAC name
(9R)-1-[(2R,3S,4R,5R)-5-(6-Amino-9H-purin-9-yl)-4-hydroxy-3-(phosphonooxy)oxolan-2-yl]-3,5,9-trihydroxy-8,8,20-trimethyl-3,5,10,14,19-pentaoxo-2,4,6-trioxa-18-thia-11,15-diaza-3λ5,5λ5-diphosphahenicosan-21-oic acid | |
| Identifiers | |
3D model (JSmol)
|
|
| ChEBI | |
| ChemSpider | |
PubChem CID
|
|
CompTox Dashboard (EPA)
|
|
| |
| |
| Properties | |
| C25H40N7O19P3S | |
| Molar mass | 867.608 g/mol |
Except where otherwise noted, data are given for materials in their standard state (at 25 °C [77 °F], 100 kPa).
Infobox references
| |
Methylmalonyl-CoA is the thioester consisting of coenzyme A linked to methylmalonic acid. It is an important intermediate in the biosynthesis of succinyl-CoA, which plays an essential role in the tricarboxylic acid cycle (aka the Citric Acid Cycle, or Krebs Cycle).[1]
Biosynthesis and metabolism

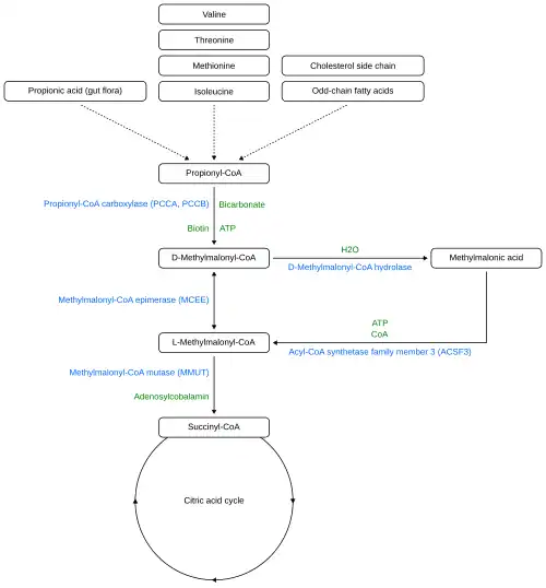
Methylmalonyl-CoA results from the metabolism of fatty acid with an odd number of carbons, of amino acids valine, isoleucine, methionine, threonine or of cholesterol side-chains, forming Propionyl-CoA.[2] The latter is also formed from propionic acid, which bacteria produce in the intestine.[2] Propionyl-CoA and bicarbonate are converted to Methylmalonyl-CoA by the enzyme propionyl-CoA Carboxylase.[1] It then is converted into succinyl-CoA by methylmalonyl-CoA mutase (MUT). This reaction is a reversible isomerization. In this way, the compound enters the Citric Acid Cycle. The following diagram demonstrates the aforementioned reaction:[3]
Propionyl CoA + Bicarbonate → Methylmalonyl CoA → Succinyl CoA
Vitamin B12
Vitamin B12 plays an integral role in this reaction. Coenzyme B12 (adenosyl-cobalamin) is an organometallic form of Vitamin B12 and serves as the cofactor of Methylmalonyl-CoA mutase, which is an essential enzyme in the human body.[4] The transformation of Methylmalonyl-CoA to Succinyl-CoA by this enzyme is a radical reaction.[4]
Related diseases
Methylmalonic Acidemia (MMA)
This disease occurs when methylmalonyl-CoA mutase is unable to isomerize sufficient amounts of methylmalonyl-CoA into succinyl-CoA.[5] This causes a buildup of propionic and/or methylmalonic acid, which has effects on infants ranging from severe brain damage to death.[2] The disease is linked to Vitamin B12, which is a cofactor for the enzyme methylmalonyl-CoA mutase.[5][6]
Combined malonic and methylmalonic aciduria (CMAMMA)
In the metabolic disease combined malonic and methylmalonic aciduria (CMAMMA), acyl-CoA synthetase family member 3 (ACSF3) is reduced, which converts toxic methylmalonic acid to methylmalonyl-CoA and thus supplies it to the citric acid cycle.[7][8] The result is an accumulation of methylmalonic acid.
References
- ^ a b Wongkittichote P, Ah Mew N, Chapman KA (December 2017). "Propionyl-CoA carboxylase - A review". Molecular Genetics and Metabolism. 122 (4): 145–152. doi:10.1016/j.ymgme.2017.10.002. PMC 5725275. PMID 29033250.
- ^ a b c Baumgartner MR, Hörster F, Dionisi-Vici C, Haliloglu G, Karall D, Chapman KA, et al. (September 2014). "Proposed guidelines for the diagnosis and management of methylmalonic and propionic acidemia". Orphanet Journal of Rare Diseases. 9 (1) 130. doi:10.1186/s13023-014-0130-8. PMC 4180313. PMID 25205257.
- ^ Nelson DL, Cox MM (2005). Principles of Biochemistry (4th ed.). New York: W. H. Freeman. ISBN 0-7167-4339-6.
- ^ a b Kräutler B (2012). "Biochemistry of B12-cofactors in human metabolism". In Stanger O (ed.). Water Soluble Vitamins. Subcellular Biochemistry. Vol. 56. Dordrecht: Springer Netherlands. pp. 323–346. doi:10.1007/978-94-007-2199-9_17. ISBN 978-94-007-2198-2. PMID 22116707.
- ^ a b Takahashi-Iñiguez T, García-Hernandez E, Arreguín-Espinosa R, Flores ME (June 2012). "Role of vitamin B12 on methylmalonyl-CoA mutase activity". Journal of Zhejiang University. Science. B. 13 (6): 423–437. doi:10.1631/jzus.B1100329. PMC 3370288. PMID 22661206.
- ^ Froese DS, Fowler B, Baumgartner MR (July 2019). "Vitamin B12 , folate, and the methionine remethylation cycle-biochemistry, pathways, and regulation". Journal of Inherited Metabolic Disease. 42 (4): 673–685. doi:10.1002/jimd.12009. PMID 30693532.
- ^ Gabriel MC, Rice SM, Sloan JL, Mossayebi MH, Venditti CP, Al-Kouatly HB (April 2021). "Considerations of expanded carrier screening: Lessons learned from combined malonic and methylmalonic aciduria". Molecular Genetics & Genomic Medicine. 9 (4) e1621. doi:10.1002/mgg3.1621. PMC 8123733. PMID 33625768.
- ^ Bowman CE, Wolfgang MJ (January 2019). "Role of the malonyl-CoA synthetase ACSF3 in mitochondrial metabolism". Advances in Biological Regulation. 71: 34–40. doi:10.1016/j.jbior.2018.09.002. PMC 6347522. PMID 30201289.
