Microprocessor Design/Multi-Core Systems
Taking the idea of superscalar operations to the next level, it is possible (and frequently desirable) to put multiple microprocessor cores onto a single chip, and have the cores operate in parallel with one another.
Symmetric Multi-core
A symmetric multi-core processor is one that has multiple cores on a single chip, and all of those cores are identical.
Example: Intel Core 2:
The Intel Core 2 is an example of a symmetric multi-core processor. The Core 2 can have either 2 cores on chip ("Core 2 Duo") or 4 cores on chip ("Core 2 Quad"). Each core in the Core 2 chip is symmetrical, and can function independently of one another. It requires a mixture of scheduling software and hardware to farm tasks out to each core.
Example: Parallax Propeller:
The Parallax Propeller is an example of a symmetric multi-core processor. The Parallax Propeller has 8 cores on chip, each one a 32-bit RISC processor. Each core in the Parallax Propeller chip is symmetrical, and can function independently of one another.
Asymmetric Multi-core
An asymmetric multi-core processor is one that has multiple cores on a single chip, but those cores might be different designs. For instance, there could be 2 general purpose cores and 2 vector cores on a single chip.
Example: Cell Processor
IBM's Cell processor, used in the Sony PlayStation 3 video game console is an asymmetrical multi-core processor. The Cell has 9 processor cores on board, one general purpose processor, and 8 data-processing cores. The one multipurpose core, known as the Power Processor Element (PPE) controls the communication between the other cores, and distributes computing tasks to the other cores for processing. The other 8 cores are known as Synergistic Processor Elements (SPE), and are specially designed to have high floating-point throughput, especially with vector operations.
Example: Kilocore
Rapport's Kilocore processor, is an asymmetrical multi-core processor. The Kilocore has one general purpose processor, a PowerPC processing core, and either 256 or 1024 data processing cores on-chip. The cores are designed to run at extremely low power, so the overall chip is faster and yet uses less power than typical desktop CPUs[1].
Symmetric Multicore
-0322.jpg)
A symmetric multi-core processor is a processor which has multiple cores that are all exactly the same. Every single core has the same architecture and the same capabilities. An example of a symmetric multi-core system is the Intel Core 2 Duo processor.
Each core has the same capabilities, so it requires that there is an arbitration unit to give each core a specific task. Software that uses techniques like multithreading makes the best use of a multi-core processor like the Intel Core 2.
Asymmetric Multi-core
In an asymmetric multi-core processor, the chip has multiple cores on-board, but the cores might be different designs. Each core will have different capabilities.
Example: IBM Cell Processor
An example of an asymmetric multi-core processor is the IBM Cell processor.
![]() |
![]() |
| Block diagrams of the IBM Cell processor. The Cell processor has 8 SPE cores (left) and 1 PPE core (right). The PPE core is the primary core, and controls the behavior of the SPE cores. | |
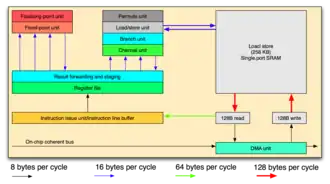
The IBM Cell processor has 1 PPE that controls the chip, and 8 SPEs that are designed for high mathematical throughput. The IBM Cell processor is designed as follows:

Notice how the SPE cores only connect to the PPE, and not to each other. Notice also that the PPE core is much larger than the individual SPE cores.
.png)
.png)