Overview: Convergence criteria – "Math for Non-Geeks"

We already introduced a series as the sequence of the partial sums . A sequence is convergent, if the sequence of partial sums is convergent . Else the series is divergent. Assuming the series is convergent we define the value of the infinite sum of the series to be equal to the limit of the sequence.
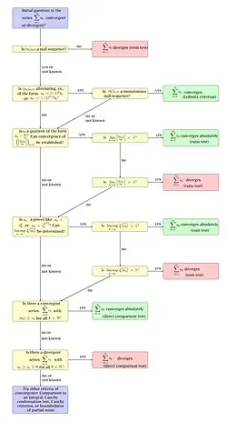
In this chapter we will study different criteria or tests to determine whether a series is convergent or not. In further chapters, we will study each of this criteria more attentively and give a proof for each.
Criteria for convergence
We will give a proof for the following propositions in the respective main article for the criterion. Let a series be given. There is an arsenal of criteria to examine convergence:
Absolute convergence
A series is called absolutely convergent, if is convergent.
If a series is absolutely convergent, it is also convergent. So if is convergent, then is also convergent.
The series is convergent, because it is absolutely convergent. The series of absolute values is convergent.
Cauchy criterion
For all let there be , so that for all . Then the series is convergent.
The geometric series is convergent according to the Cauchy criterion, because:
Let . Since there is with for all . For this it follows from the above that for all . So we see that the series is convergent according to the Cauchy criterion.
Leibniz criterion
If the series has the form and if the sequence non-negative monotonic decreasing sequence null sequence , then the series is convergent.
The convergence of the series follows from the Leibniz criterion, because the sequence is a non-negative monotonic decreasing null sequence.
Majorant criterion
Let for all . If is convergent, then the series is absolutely convergent.
We have . Since the series is convergent (with limit 1), the series is also (absolutely) convergent.
Ratio test
Let be a series with for all . If there exists a and a , so that for all , then the series is absolutely convergent. This is particularly the case, if or .
The series is convergent, since we find that:
Root test
If , then the series is absolutely convergent. In particular this is also true if .
The series is absolutely convergent, because we have:
Cauchy condensation test
Let be a monotonically decreasing, real valued null sequence with for all . If is convergent, so is ).
The series is convergent according to Cauchy condensation test, because the series is convergent. Recall that is convergent if (here we have ).
Integral test
Let , i.e. for a function . If is a monotonically decreasing function with non-negative values on the domain and if , then the series is absolutely convergent.
The series is absolutely convergent. We define with . This function is a non-negative monotonically decreasing function, and now we can use the Integral test:
We will give a proof that the Integral test works, after we have introduced Integrals. But for completeness purposes we listed it here. Please note that you can use this test only if it was proved in your lecture!
Criteria for divergence
We are given a series . To show that this series is divergent, there are multiple criteria:
Term test
If diverges or , the the series is divergent.
The series is divergent, because we have:
Thus cannot be a null sequence, which proves that diverges.
Cauchy Test
If there is an , so that for all there exist natural numbers with , then the series is divergent.
The series is divergent according to the Cauchy test. Set . For every we choose and . We then have:
Minorant criterion
Let for almost all . If diverges, then also the series diverges.
The series is divergent, since we have for all , and the harmonic series is divergent. In equations:
Quotient test
If for almost all (i.e. for all for fixed ), then the series diverges. In particular this is the case when.
The series is divergent. Since we have:
Square root test
If , the the series is absolutely divergent. In particular, this is the case when .
The series diverges, because we have:
Cauchy condensation test
Let be a monotonically decreasing real-valued null sequence with for all . If diverges, then also diverges.
The series diverges, because is a monotonically decreasing null sequence and the series diverges.
Integral test
Let , so for a function . If on is a monotonically decreasing non-negative function, and if , then the series is divergent.
The series is divergent, because with is a monotonically decreasing non-negative function, and we have:
Convergence is independent from starting index
In the section about the Cauchy test we saw that the starting index is irrelevant for the study of convergence. If we have a series of the form , then we could also consider the series or . The only differences is the starting index . This series all have the same convergence behaviour. So remember:
If we remove or alter finitely many summands, the individual values of the series will change of course, but the convergence behaviour stays the same. This fact is useful, you should always keep it in the back of your head. This could be useful in those cases, where you are not interested in the exact values of the series, but only if it converges or not.
Let be defined as follows:
Almost all members of the sequence are identical to (only finitely many exceptions). Since the series is convergent, the series is also convergent, but the exact value of the limit is not the same.